Банер - це графічне зображення з текстом або без нього. Воно дає уявлення відвідувачам сайту про компанію чи продукт, привертає їхню увагу, пропонує здійснити покупку.
Команда Solomono розробила функціонал, щоб такий банер самостійно підлаштовувався під різні розміри блоків сайту та вміст відображався коректно.
Також наш функціонал надає можливість самостійно встановлювати висоту, ширину, положення банера на головній сторінці. Для цього в панелі адміністрування в розділі "Дизайн" -> "Налаштування шаблону" -> "Блоки на головній сторінці" можна встановити необхідні параметри:
.png)
Наприклад: розмістити банер на всю ширину сторінки або контенту:
.png)
Природно щоб банер на Вашому сайті відображався коректно потрібно підбирати картинки під ширину Вашого сайту, або контенту, а висоту контейнера для картинки Ви можете вказати в панелі адміністрування, що за підсумком дозволить вивести Вашу рекламу в більш якісному вигляді.
Наприклад, для стандартного сайту зі встановленими параметрами “по ширині контенту”:
.png)
Мінімальна ширина контейнеру, і відповідно і картинки - 1440 пікселів, висота - 380 пікселів, тобто якщо навіть Ви підібрали картинки більшого розміру, то Ви можете самостійно встановити потрібні розміри по висоті в панелі адміністрування:
.png)
Потрібно зауважити, що додане вами зображення буде підганятися до встановленої ширини і зберігатиме вихідні пропорції. Одже картинки які мають розміри пропорційні розмірам контейнера будуть виводитися в повному обсязі заповнюючи весь контейнер, при чому чим більша пропорційність х2, х3..... тим вища якість зображення на сучасних пристроях.
Сучасні специфікації на платформі Solomono дозволяють зробити зображення, що використовуються на сторінках сайтів, гнучкими і коректно відображаються на екранах різних пристроїв користувача.
Також потрібно знати, що якщо Ваш банер має текст, вбудовані картинки, що може вплинути на якість зображення в мобільному вигляді, то для таких варіантів Команда Solomono додала можливість вносити додаткові банери для мобільної версії, які Ви самостійно зможете додати через панель адміністрування в розділ "Контент" -> "Сторінки" -> "Слайдер":
.png)
Де ви можете додати варіант картинки для десктопної версії додавши зображення з сервера, або додавши його туди:
.png)


І для мобільної версії, натиснувши при цьому кнопку "Виберіть файл":
.png)
Для більш повного розуміння керування зображеннями, зверніть увагу на основні налаштування панелі адміністрування у розділі “Дизайн” -> “Налаштування шаблону” -> “Основні налаштування”:
.png)
де є можливість маніпулювати розмірами контейнерів для зображень товару, логотипу, формою виведення картинки, кількістю, де для Вашої зручності в кожному полі є інформація, при наведенні на яку Ви побачите підказку:
Для налаштування довгого банера на головній сторінці:
.png)
.png)
Вам просто необхідно в панелі адміністрування внести картинку в розділі "Контент" -> Блоки -> "Банер довгий", і для якісного відображення Вашого банера, потрібно підібрати картинку, яка буде відповідати ширині контенту Вашого сайту, як мінімум шириною 1440 пікселів (краще більше, для якісного виведення на екран, наприклад, у діапазоні 3000–4000 пікселів.)
.png)
.png)
.png)
Вам необхідно в панелі адміністрування внести картинку в розділі "Контент" -> Блоки -> "Банер зліва1", і для якісного відображення Вашого банера, потрібно підібрати картинку як мінімум шириною 345 пікселів: (краще більше, для якісного виведення на екран). Висота зображення не така важлива, оскільки вона коригується пропорційно ширині. Головне – забезпечити достатню ширину зображення.
.png)
Вам необхідно в панелі адміністрування в розділі “Контент” -> Блоки” -> “Банер зліва (facebook)”, -> натиснувши кнопку “джерело” -> внести посилання на Ваш обліковий запис facebook, -> та задати ім'я:
.png)
Після додавання посилань до блоку "Банера зліва (facebook)", для коректного відображення інформації, потрібно перейти в розділ "Налаштування" -> "Мій магазин" -> натиснути "Стиснути зараз" -> "ок":
.png)
.png)
потрібно перейти в розділ "Налаштування" -> "Мій магазин" -> розділ: Зображення -> натиснути "Завантажити" -> "Вибрати файл" -> "ок":
.png)
.png)
Для налаштування розміру Вашого логотипу, перейдіть в розділ "Дизайн" -> "Блоки шапки" -> де в рядку Логотип -> вкажіть потрібну Вам висотуконтейнеру, :
.png)
Що ж до ширини контейнеру логотипу, то вона не буде перевищувати 3*висоти. У разі Вашого бажання розмістити логотип з великими розмірами Вам знадобиться допомога фахівців для редагування коду.
Крім того у розділі Мій магазин /Зображення доступна функція обрізки зображення логотипу, що дає змогу корегувати пропорції картинки всередині контейнера. Наприклад: контейнер h50xw150px, а зображення 30х150 чи 50х50 (більш видовжене чи квадратне).

Для налаштування розміру картинок для товарів:
перейдіть до розділу "Дизайн" -> "Основні настройки" -> вкажіть висоту і ширину контейнерів картинок у пікселях, наприклад: 150 пікселів -> "ок":
.png)
Для налаштування подвійного банера у шаблоні https://solo_home.solomono.net/:
У панелі адміністрування в розділі "Контент" -> "Сторінки" -> "Подвійний банер на головній":
.png)
Ви можете додати картинки для блоків, натиснувши при цьому кнопку "виберіть файл":
.png)
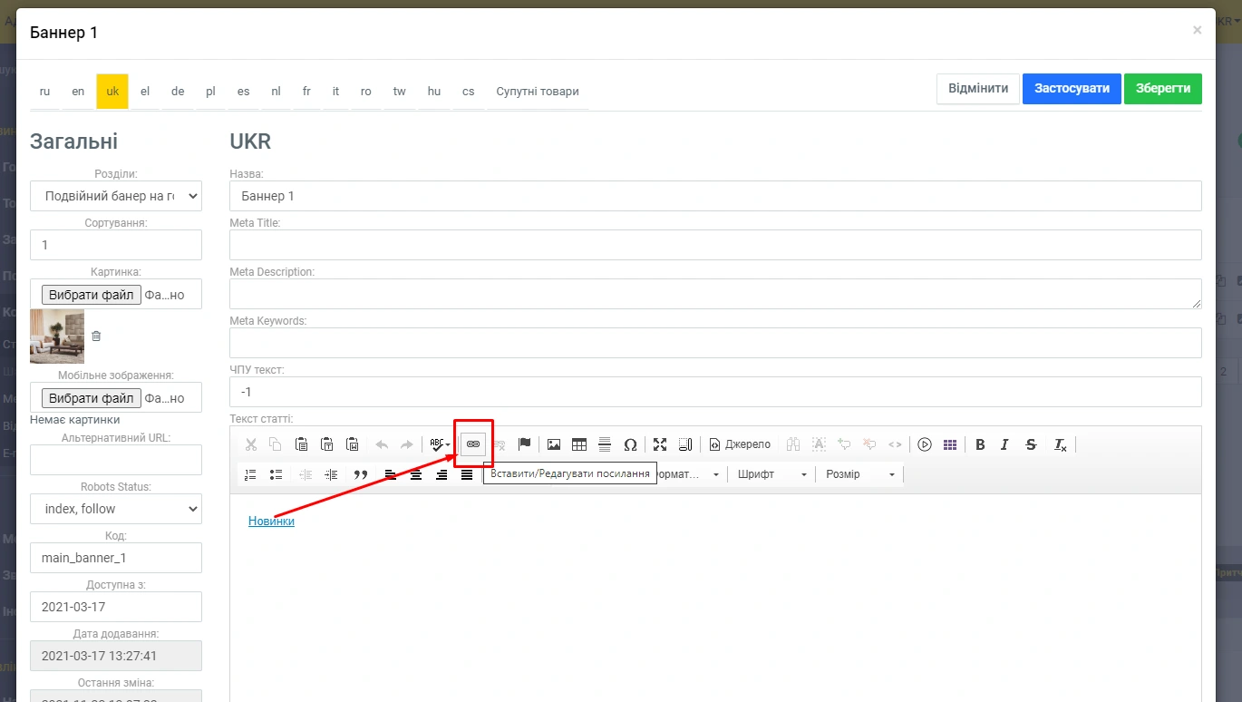
а також додати назву та посилання. Щоб замінити посилання, натисніть “Вставити/редагувати посилання”:
.png)
та вкажіть потрібне посилання:
.png)
За підсумками при натисканні на банер Вас переведе в потрібний розділ сайту:
.png)
.png)
.png)